Plato (429?-347 BC) in his work Cratylus discusses the “correctness of names” a much discussed topic in the fifth century BC. In this work Socrates has two primary interlocutors, who present and defend two teories:
- Hermogenes, an extreme linguistic conventionalist “holds that nothing but local or national convention determines which words are used to designate which objects. The same names could have been attached to quite different objects, and the same objects given quite different names, so long as the users of the language were party to the convention.” (Silverman)
- “Cratylus, as an extreme linguistic naturalist, holds that names cannot be arbitrarily chosen in the way that conventionalism describes or advocates, because names belong naturally to their specific objects. If you try to speak of something with any name other than its natural name, you are simply failing to refer to it at all. For example, he has told Hermogenes to the latter’s intense annoyance, Hermogenes is not actually his name.” (Silverman)
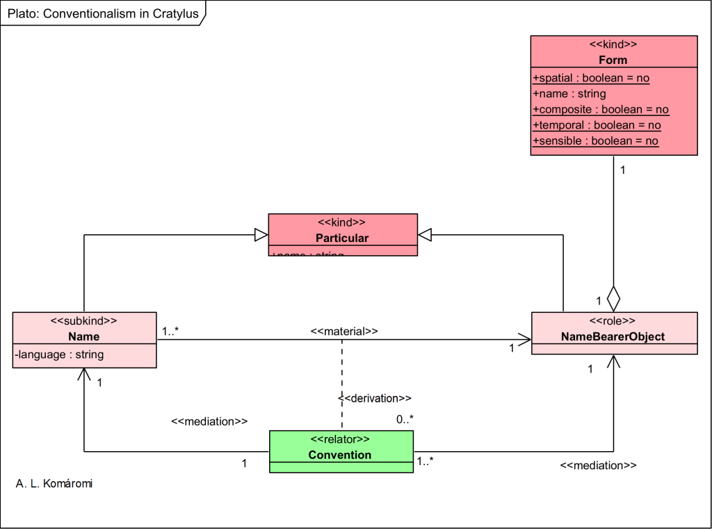
Plato’s conventionalism is pictured in the following OntoUML diagram:

| Class | Description | Relations |
|---|---|---|
| Form | “What many things have in common, or a feature they share, is a universal or, in Plato’s terms, a Form. Of course there seems to be a huge number of properties. Many different things are white. Many different things are animals. Each (shared) property is a universal—a ‘one over many instances,’ whiteness over the many white things, roundness over the many round things, and so on. Thus, for Plato, Roundness and Whiteness are Forms. […] Forms are immaterial, non-spatial and atemporal […] Forms are […] perfect and what particulars strive to be like but fall short of . […] Forms are simple or incomposite, of one form (monoeidetic). Forms are the objects of knowledge, grasped by the intellect through definitions. […] Forms are pure, simple or uniform (monoeidetic , hen). (Silverman) See also [1.2.1]. | is shared part of NameBearerObject |
| NameBearerObject | A name-bearer object, an object, a particular with a name. | subkind of Particular; in material relation with Name |
| Convention | “An extreme linguistic conventionalist like Hermogenes holds that nothing but local or national convention determines which words are used to designate which objects.” (Sedley) | relates NameBearerObject with Name |
| Name | “The plural onomata ‘names’, in fact varies between being (a) a general term for ‘words’, (b) more narrowly, nouns, or perhaps nouns and adjectives, and (c) in certain contexts, proper names alone. In (a), the most generic use, it comes to designate language as such. Ultimately, for this reason, the Cratylus is Plato’s dialogue about language, even if the elements of language on which it concentrates are in fact mainly nouns. Proper names are included among these nouns, and at times are treated as paradigmatic examples of them.”(Sedley) | subkind of Particular |
| Particular | “Particulars are dependent on Forms whereas Forms are not dependent on them. Particulars strive to be such as the Forms are and thus in comparison to Forms are imperfect or deficient treat Partaking as a relation between material particulars and Forms, the result of which is that the particular is characterized by the Form of which it partakes…” (Silverman) |
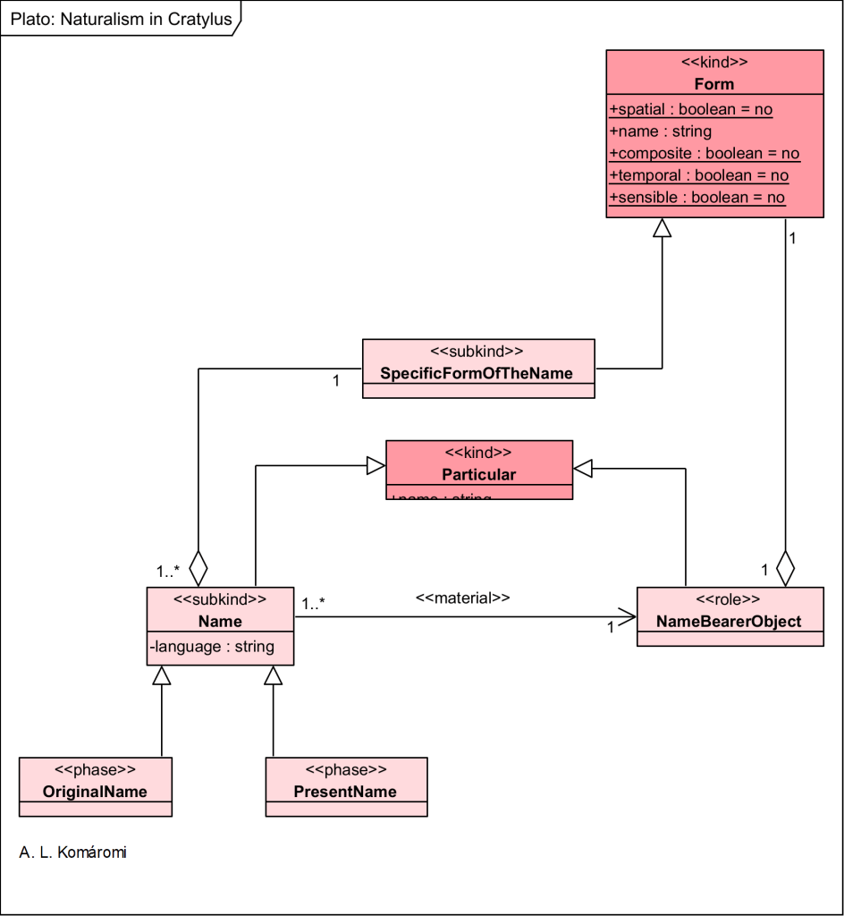
Plato’s nominalism is pictured in the following OntoUML diagram:

| Class | Description | Relations |
|---|---|---|
| Form | “What many things have in common, or a feature they share, is a universal or, in Plato’s terms, a Form. Of course there seems to be a huge number of properties. Many different things are white. Many different things are animals. Each (shared) property is a universal—a ‘one over many instances,’ whiteness over the many white things, roundness over the many round things, and so on. Thus, for Plato, Roundness and Whiteness are Forms.” (Silverman) See also [1.2.1]. | is shared part of NameBearerObject |
| SpecificFormOfTheName | “The relevant name Forms for a name-maker to look to, Socrates makes clear, will not be simply the generic Form of name, but also one of its species, the specific Form of the name currently being sought.” (Sedley) | subkind of Form; is shared part of Name |
| NameBearer_Object | A name-bearer object, an object with a name. | |
| Name | “The plural onomata ‘names’, in fact varies between being (a) a general term for ‘words’, (b) more narrowly, nouns, or perhaps nouns and adjectives, and (c) in certain contexts, proper names alone. In (a), the most generic use, it comes to designate language as such. […] names cannot be arbitrarily chosen in the way that conventionalism describes or advocates, because names belong naturally to their specific objects. If you try to speak of something with any name other than its natural name, you are simply failing to refer to it at all… This leads to a long central section in which Socrates’ version of naturalism is spelt out by appeal to proposed etymologies of philosophically important words: those words, it turns out, have not been attached in a merely arbitrary way to their objects, but are encoded descriptions of them.” (Sedley) | is shared part of NameBearerObject |
| OriginalName | “Those original names have survived into today’s language, but corrupted by sound-shifts over the centuries, so that to discern their originally intended message requires special expertise. […] the name-maker.. must turn his mind’s eye to the appropriate Form, which he then embodies in the materials at his disposal, just as a carpenter making a shuttle or drill, having turned his mind’s eye to the appropriate Form, then embodies it in the particular wood or metal at his disposal. In the case of name-making, the appropriate material is not wood or metal, but vocal sound. Implicitly, just as the same shuttle Form can be embodied in various woods and metals, so too the same name Form can be embodied with equal success in the various sound systems that different languages employ.” (Sedley) | is phase of Name |
| PresentName | Present names are corrupted names in today’s language. | is phase of Name |
| Particular | “Particulars are dependent on Forms whereas Forms are not dependent on them. Particulars strive to be such as the Forms are and thus in comparison to Forms are imperfect or deficient treat Partaking as a relation between material particulars and Forms, the result of which is that the particular is characterized by the Form of which it partakes…” (Silverman) |
NOTE: in these diagrams I used OntoUML notation.
Sources
- Sedley, David, “Plato’s Cratylus“, The Stanford Encyclopedia of Philosophy (Fall 2018 Edition), Edward N. Zalta (ed.)
- Silverman, Allan, “Plato’s Middle Period Metaphysics and Epistemology“, The Stanford Encyclopedia of Philosophy (Fall 2014 Edition), Edward N. Zalta (ed.)
First published: 13/03/2019
Updated: 05/11/2020

5 thoughts on “[1.2.3] Naturalism and Conventionalism in Plato’s Cratylus”