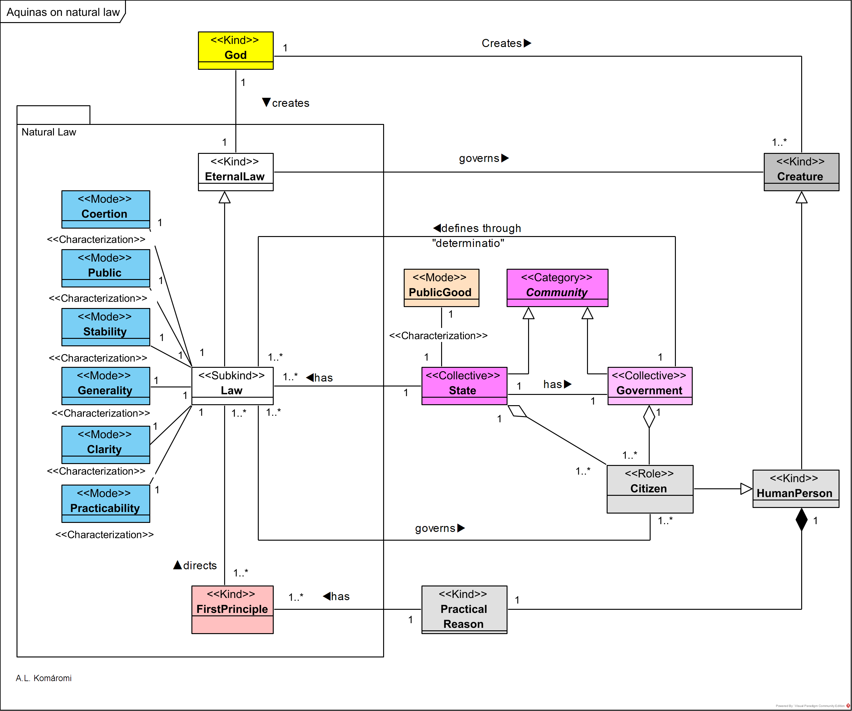
St Thomas Aquinas ( “Doctor Angelicus”, 1225 – 1274 AD), in his magnum opus Summa Theologiae analyzes the topic of natural law:
- God governs its animate and inanimate creatures through the eternal law (including laws of nature), the natural moral laws ruling the humans “participate” in that eternal law.
- The first principles of practical reason (see [4.9.9]) of the individual human persons aggregate into posited laws through the process of “determinatio”.
- Natural law is “a remedy against the great evils of, on the one side anarchy (lawlessness), and on the other side tyranny.”
- “One of tyranny’s characteristic forms is the co-optation of law to deploy it as a mask for fundamentally lawless decisions cloaked in the forms of law and legality […] Unjust laws are not laws,” This leads to the idea, that unjust laws should be disobeyed.
- The rule of law requires the laws to be promulgated by a rightful governement and have to be public, stable, general, clear, and practical.
- In the real world, the law has to have a coercive force.
Aquinas’s model of natural law is represented in the following OntoUML diagram:

| CLASS | DESCRIPTION | RELATIONS |
|---|---|---|
| God | God | creates EternalLaw; creates Creature |
| EternalLaw | “prominence is there given to the ‘eternal law‘ by which God governs even inanimate creatures (as by the laws of physics, etc.), and to the ‘participation’ of natural moral law in that eternal law.” | governs Creature |
| Law | “Natural law theory accepts that law can be considered and spoken of both as a sheer social fact of power and practice, and as a set of reasons for action that can be and often are sound as reasons and therefore normative for reasonable people addressed by them. This dual character of positive law is presupposed by the well-known slogan ‘Unjust laws are not laws.'” | subkind of EternalLaw |
| Coertion | “In a world (paradise) of saints (completely virtuous persons), there would be need for law but not for coercion; so coercion is not part of Aquinas’s definition of law and law’s directive force can be contrasted with its coercive force (and see 6.1(ii) above). But in our actual world the need for (the threat of) coercion is such that Aquinas will say without qualification that law ought to have coercive force [vis coactiva] as well as directive [vis directiva]; he even says that it is a characteristic of law [de ratione legis] (ST I-II q. 96 a. 5), despite not including it in his official definition of law’s nature [its ratio] (q. 90. a. 3).” | characterizes Law |
| Public; Stability; Generality; Clarity; Practicability | “The central case of government is the rule of a free people, and law is centrally instantiated when its fully public character (promulgation: q. 90 a. 4), and its clarity (q. 95 a.3), generality (q. 96 a. 1), stability (q. 97 a. 2), and practicability (q. 95 a. 3), enable government (law-makers and law-maintainers alike) and subjects to be partners in public reason (Aquinas has the concept though not the phrase). The features of law thus itemized by Aquinas amount to the concept of the Rule of Law, which he clearly gives a priority over the ‘rule of men’ in his treatment of judges’ subordination to legislation and of the duty of judges to adhere to law even against the evidence of their own eyes (when that evidence is not legally admissible)” | characterizes Law |
| FirstPrinciple | “Ethical standards, for which practical reason’s first principles provide the foundations or sources, concern actions as choosable and self-determining. […] Practical reason, in Aquinas’ view, has both one absolutely first principle and many truly first principles: ST I-II q. 94 a. 2. The absolutely first principle is formal and in a sense contentless. Like the logical principle of non-contradiction which controls all rational thought, it expresses, one might say, the pressure of reason and is so far from being empty of significance and force that its form may be regarded as the frame, and its normativity the source, for all the normativity of the substantive first principles and of the moral principles which are inferable from them. Aquinas articulates it as ‘Good is to be done and pursued, and bad avoided’ (ibid.). This has often been truncated to (i) ‘Good is to be done, and evil avoided’ or even, more drastically, (iia) ‘Do good and avoid evil’ or yet more drastically (iib) ‘Avoid evil and seek the good‘” | |
| PracticalReson | Practical reason (see [4.9.7]) is a human faculty, in the context of the natural law its importance is, that: “Aquinas is particularly clear and explicit that in this context, ‘natural’ is predicated of something (say, a law, or a virtue) only when and because that of which it is predicated is in line with reason, practical reason, or practical reason’s requirements” | |
| Creature | God’s creature, governed by the eternal law. | |
| HumanPerson | A human person | subkind of Creature |
| Citizen | “Once the determinatio is validly made, fulfilling the criteria of validity provided by or under the relevant legal system’s constitutional law, it changes the pre-existing state of the law by introducing a new or amended legal rule and proposition(s) of law. The new or amended legal rule gives judges, other officials, and citizens a new or amended reason for action (or forbearance). “ | role of HumanPerson; shared part of State and Government |
| Community | “Communities such […] are groups, each of them a whole [totum] made up of [human] persons (and perhaps of other groups), their unity being not merely one of composition or conjunction or continuity, but rather of order, in two dimensions: (i) of the parts (members) as coordinating with each other, and (ii) of the group and its members to its organizing purpose or end (finis). Of these, (ii) is the more explanatory, as Aquinas argues at the very beginning of his commentary on Aristotle’s Ethics.” | |
| State | “Love of neighbor as oneself (see [4.9.9]) requires one to live in political community with others. For the wellbeing and right(s) of all or almost all of us are dependent upon there being in place institutions of government and law of the relatively comprehensive kind we call ‘political’ and ‘state‘.” | subkind of Community; has Law, has Government |
| Government | The government defines the law based on the first principle, through the process of determinatio: “The kind of rational connection that holds even where the architect has wide freedom to choose amongst indefinitely many alternatives is called by Aquinas a determinatio of principle(s)—a kind of concretization of the general, a particularization yoking the rational necessity of the principle with a freedom (of the law-maker) to choose between alternative concretizations, a freedom which includes even elements of (in a benign sense) arbitrariness. […] Political communities [states] are a kind of institution whose rational status as a normally desirable and obligatory objective of and context for collaborative action (and forbearance) can easily be seen to be entailed by the foundational practical and moral principles. In such communities, the normal means for making the needed determinationes is the institution of governmental authority acting in the first instance through legislation and other forms of law-making, i.e., acting as a social-fact source of positive (posited) law.” | subkind of Community; defines Law trough “determinatio” |
| PublicGood | ”His explanation, slightly updated: this very large part of our law could reasonably have been different, in the way that every detail of a maternity hospital could have been somewhat different and large portions of the design could have been very different, even though some features (e.g., that the doors and ceilings are more than two feet high) are entailed by the commission to build a town maternity hospital, and every feature has some rational connection with the commission. The kind of rational connection that holds even where the architect has wide freedom to choose amongst indefinitely many alternatives is called by Aquinas a determinatio of principle(s)—a kind of concretization of the general, a particularization yoking the rational necessity of the principle with a freedom (of the law-maker) to choose between alternative concretizations, a freedom which includes even elements of (in a benign sense) arbitrariness.The benefits made possible by political community, with its state government and law, are such that its common good is both extensive and intensive in its reach and implications (e.g. the legitimacy of securing it by coercion). So on those occasions when “the common good” is the best translation of bonum commune, the referent will normally be the good of the political community in question (or of political communities generically), often called by Aquinas public good.” | characterizes State |
Sources
- All citations from: Finnis, John, “Aquinas’ Moral, Political, and Legal Philosophy“ and “Natural Law Theories“, The Stanford Encyclopedia of Philosophy (Summer 2020 Edition), Edward N. Zalta (ed.)
- The Cambridge Companion to Aquinas, CAMBRIDGE UNIVERSITY PRESS, Edited by Norman Kretzmann and Eleonore Stump, 2010
- McInerny, Ralph and John O’Callaghan, “Saint Thomas Aquinas”, The Stanford Encyclopedia of Philosophy (Summer 2018 Edition), Edward N. Zalta (ed.)
First published: 19/11/2020
