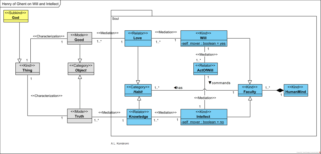
Henry of Ghent (“Doctor Solemnis”, 1217?, d. 1293 AD) Quodlibet I. q 14, 15; IV. q 22; IX. q 5 writes about the freedom of the will and the relation between will and intellect. According to his voluntarist model, will is a higher power than truth:
- The will and the intellect are faculties of the human mind.
- The will (contrary to Aristotle’s theory of movement [1.3.13]) is a self-mover, while the intellect not. Will moves and commands intellect through the act of will.
- The faculties have stable dispositions to act in a certain way, i.e., habits.
- The habit of the will is love, with good as the object. Intellect has knowledge as habit, with truth as the object.
- Love is superior to knowledge, and good is superior to truth.
The following OntoUML diagram presents Henry of Ghent’s model of will and intellect:

| Class | Description | Relations |
|---|---|---|
| HumanMind | A human mind | |
| Faculty | A faculty is a mental ability or power. | exclusive part of HumanMind; has Habit |
| Will | “Henry claims that the will [voluntas] is a higher power than the intellect because ‘the habit, act, and object of the will are utterly superior to the act, habit, and object of the intellect.’ The characteristic habit of the will, namely, love, is superior to any habit of wisdom and knowledge, as Augustine and Paul testify. Henry has two arguments for the superiority of the act of the will over the act of the intellect. The act of the will is superior, first of all, because ‘the will commands reason to consider, reason, and deliberate when it wills and about what it wills, and it likewise commands it to stop. The intellect does not command or move the will in any such way . . .’ The act of the will is, secondly, ‘much more perfect and higher than that of the intellect to the extent that love and longing for God is better than knowledge of God.’ The object of the will is superior to the object of the intellect ‘because the object of the will, which is the good without qualification, has the character of an end without qualification and of the ultimate end. The object of the intellect, however, which is the true, has the character of the good of something, for example of the intellect.’ In his conclusion, Henry invokes the metaphor of the will as king over the other powers of the soul and concludes that ‘the will is the higher power in the whole kingdom of the soul and thus higher than the intellect.’ […] One of the most striking features of his defense of freedom of the will is his claim that the will moves itself by itself to the act of willing, and the concomitant claim that the Aristotelian principle that whatever is moved is moved by something else does not apply to the will.” | subkind of Faculty |
| Intellect | “Henry explains that the intellect [ratio] is a passive power without qualification because it does not act unless it has been previously acted upon, but it is an active power in a certain respect, because, once an intelligible object has come to be in the intellect, the intellect becomes active and produces a concept or mental word, as the articles by Marrone and Goehring in this volume indicate.” | subkind of Faculty |
| ActOfWill | “The act of the will is superior, first of all, because ‘the will commands reason to consider, reason, and deliberate when it wills and about what it wills, and it likewise commands it to stop. The intellect does not command or move the will in any such way.'” | commands Reason |
| Habit | Habit (habitus) are stable dispositions of faculties the to act in a certain way. | generalizes Love and Knowledge |
| Love | “The characteristic habit of the will, namely, love, is superior to any habit of wisdom and knowledge, as Augustine and Paul testify” | relates Will with Good |
| Knowledge | “The characteristic habit of the will, namely, love, is superior to any habit of wisdom and knowledge, as Augustine and Paul testify” | relates Intellect with Knowledge |
| Object | An object of a habit. | generalizes Good and Truth |
| Good | “the object of the will, which is the good without qualification, has the character of an end without qualification and of the ultimate end.” | characterizes Thing |
| Truth | “The object of the intellect, however, which is the true [truth], has the character of the good of something, for example of the intellect.” | characterizes Thing |
| Thing | An external existent, a thing (res), a particular. | |
| God | Christian God, the ultimate Good and Truth, the main object to which the human mind aspires. | Subkind of Thing |
Sources
- All citations from: Teske, Roland J., SJ, “Henry of Ghent on Freedom of the Human Will”, A Companion to Henry of Ghent, Brill, 2011, Gordon A.Wilson (ed)
- Porro, Pasquale, “Henry of Ghent”, The Stanford Encyclopedia of Philosophy (Fall 2014 Edition), Edward N. Zalta (ed.)
First published: 11/3/2021

One thought on “[4.14.2] Henry of Ghent on Will and Intellect”