Robert Kilwardby (ca. 1215–1279 AD), in De spiritu fantastico discusses the structure of the human soul and the process which leads from sense perception to cognition:
- He sustains that the human soul is a composite of three forms: the vegetative (common in all living beings), sensitive (present in animals and humans), and intellective (specific to humans, see also [4.12.1])
- The powers of the sensitive soul are common sense, sensitive memory, while intellectual memory, intellect, and will are the intellective soul’s powers.
- There is no knowledge of sensible objects without prior use of the senses, because the soul is completely empty before sensation.
- The object present to the sense organ generates sensible species in the medium, which then changes the sense organ. For example, in the case of sight, the medium must be transparent, there must be light, and the object should be in the front of the eye.
- The sense organ passively receives the sensible species from the objects of the surrounding environment, while the sensitive soul actively directs the attention on some of the sensible species; this is when perception occurs. Soul, through the act of attention, acts upon and controls the sense organ and not vice-versa.
- Imagination creates images even than the object is not present; intellect abstracts universals from many images.
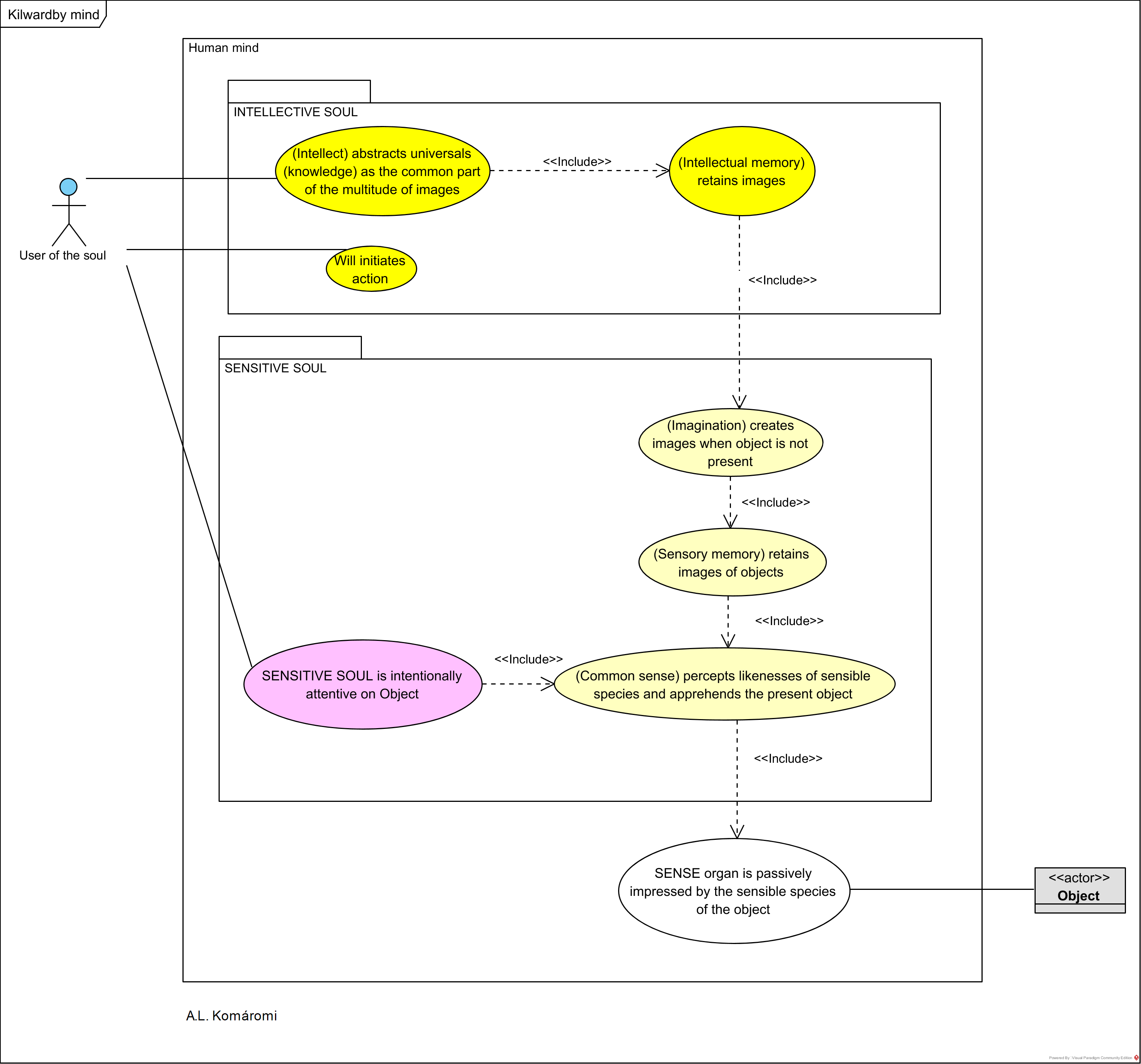
The following UML Use Case diagram presents Kilwarby’s model of the human soul:

Use cases:
senses are: touch, sight, hearing, smell and taste
| Power | Related use case | Relations |
|---|---|---|
| Sense organ | SENSE organ is passively impressed by the sensible species of the object: “The affection of the sense organ (affectio organi) by the sensible species irradiated from the sensible object (ab obiecto sensibili). The result of this motion is the impression of the sensible species in the sense organ.” (Silva, 2013) | with Object |
| Common sense | (Common sense) percepts likenesses of sensible species and apprehends the present object: “The soul involves itself with the species received in the sense organ (conuoluendo se cum illa), which results in the production by the soul of an image or likeness (similitudo) of the sensible species. According to Kilwardby, the sensory soul forms the image by natural instinct (instinctu naturali). Perception is possible due to the soul’s intentional state with respect to the affection of the organ. When human beings sleep, the sense organs continue to be impressed by the species from sense objects; however, this impression, without the attention of the soul, does not give rise to any act of perception. The sensory soul turns upon itself and sees itself as being similar (reflectendo aciei uidet se talem) to the species of the sensible object. When the soul turns its eye upon itself, the soul sees the sensible object through the image made by itself in and from itself. […] The object is the necessary occasion and the causa sine qua non (otherwise there would be nothing to be perceived) but not the sufficient cause of perception (DSF 103; 123). The efficient cause per se of perception is the immaterial soul—the division into sensory faculties is instrumental to the process and in most of this part of the treatise Kilwardby talks of the operations of the sensory soul (which he also calls the ‘incorporeal sensitive spirit’) as a unified entity. spiritus sensitivus thing. The image in the soul is not the same as the one in the sense organ.” (Silva, 2013) | includes “SENSE organ is passively impressed by the sensible species of the object“ |
| SENSITIVE SOUL | SENSITIVE SOUL is intentionally attentive to object | includes “Common sense) percepts likenesses of sensible species and apprehends the present object“ |
| Sensory memory | (Sensory memory) retains images: “Kilwardby argues that the power of memory is responsible for receiving the images of objects of knowledge by natural assimilation, for preserving the images of sensible objects, and for making them available for the powers of imagination” (Silva, 2016) | includes “(Common sense) percepts likenesses of sensible species and apprehends the present object“ |
| Imagination | (Imagination) creates images when object is not present | includes “(Sensory memory) retains images“ |
| Intellectual memory | (Intellectual memory) retains images: “Kilwardby argues that the power of memory is responsible for receiving the images of objects of knowledge by natural assimilation, for preserving the images of sensible objects, and for making them available for […] intellect” (Silva, 2016) | includes “(Imagination) creates images when object is not present“ |
| Intellect | Intellect abstracts universals as the common part of the multitude of images: “The universal is reached by the intellect considering that which is common (the ratio uniuersalis or ratio commune) to the multitude of images (or likenesses or phantasms or species) of sensible things (corporalia) retained by memory, without the particular circumstances of the images. […] Scientific knowledge is certain and necessary because it is about what always is (De ortu scientiarum 47, 437–38). There is no science of individual sensible things existing here and now (hic et nunc), but only of universals. However, there is a continuity between the knowledge of images of particular objects in imagination and universals abstracted from them (the cognition of the former is directed to the cognition of the latter).” (Silva, 2013) | includes “(Intellectual memory) retains imagest“ |
| Will | Will initiates action |
Actors:
| Actor | Description | Relations |
|---|---|---|
| Object | An object in the external world | |
| User of the soul | A person. | uses Intellect abstracts universals as the common part of the multitude of images; Will initiates action; SENSITIVE SOUL is intentionally attentive to object |
Sources
- Silva, José Filipe, “Robert Kilwardby“, The Stanford Encyclopedia of Philosophy (Winter 2016 Edition), Edward N. Zalta (ed.)
- Silva, José Filipe, “Robert Kilwardby on the Theory of the Soul and Epistemology”, A Companion to the Philosophy of Robert Kilwardby, Christopher Henrik Lagerlund and Paul Thom (ed), Brill, 2013
- J.F. Silva & J. Toivanen, “The Active Nature of the Soul,” Vivarium 48 (2010): 245–278.
First published: 4/2/2021
Updated: 14/3/2021
Updated: 30/05/2021 added actors

One thought on “[4.12.2] Robert Kilwardby on Active Sense Perception and Cognition”