Bernardino Telesio (1509–1588) wrote about a God who does not act in nature, (however miracles might occur)-
“Whereas medieval and Renaissance authors often seemed to rely on the double-truth theory in order to maintain the freedom of scientific research and teaching, Telesio maintained a purely scientific approach. But he did not deny the existence of God and of the human soul [spirit]. Telesio’s God is not the God who acts in nature and history, though he did not deny the possibility of miracles (DRN book IV, ch. XXV; vol. I, p. 176). The God Telesio seems to imagine can be compared to a mechanic. Just as the best mechanic creates an artefact which will work without interruption and default, so the power of the almighty divine artist is represented in a cosmos which is able to generate and to sustain itself without ever running the danger of corruption (see DRN book I, ch. X).”
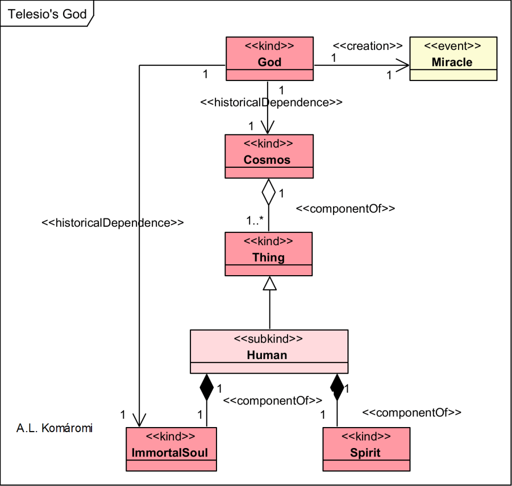
- God might perform miracles.
- The Cosmos depends on God.
- A thing is component of cosmos.
- A human is a subkind of thing.
- Spirit and immortal soul are components of humans.
- Immortal soul depends on God.
The following OntoUML diagram shows Telesio’s model of God-

| Class | Description | Relations |
|---|---|---|
| God | “Telesio maintained a purely scientific approach. But he did not deny the existence of God and of the human soul [spirit]. Telesio’s God is not the God who acts in nature and history, though he did not deny the possibility of miracles (DRN book IV, ch. XXV; vol. I, p. 176). The God Telesio seems to imagine can be compared to a mechanic. Just as the best mechanic creates an artefact which will work without interruption and default, so the power of the almighty divine artist is represented in a cosmos which is able to generate and to sustain itself without ever running the danger of corruption (see DRN book I, ch. X).” | creates Miracle |
| Miracle | Miracles are possible: “Telesio’s God is not the God who acts in nature and history, though he did not deny the possibility of miracles (DRN book IV, ch. XXV; vol. I, p. 176).” | |
| ImmortalSoul | “Besides the natural soul or spirit Telesio accepted the existence of an immortal soul superimposed by God (DRN book V, ch. II–III). But in his theory of psychology and ethics the soul does not play any significant role, for which reason researchers have often held it to be an addition designed to avoid conflicts with the Church. On the other hand, there do exist certain modes of behavior which cannot be explained in a purely naturalistic and materialistic way, such as the human striving for eternity and the martyrs’ denial of the highest objective of self-preservation. But far from building a bridge to the philosophical tradition, Telesio’s definition of a second, divinely superimposed soul as “forma corporis et praecipue spiritus” deals a deathblow to Aristotle’s teachings. According to Telesio, the idea of an immortal soul was totally unknown to the heathen Aristotle, who is severely criticized for confusing the concept of a natural spirit with the religious idea of a soul (DRN book V, ch. II–III): And when we have reproved Aristotle and will continue to reprove him for having introduced the soul into the body as its peculiar form, we have not condemned him and we will not condemn him because he equated the soul created by God (a thing which one might suspect was completely unknown to him) with the form of humans, but rather because… he equated the soul which was generated from the semen and which is the only one which senses, causes movements and is (so to speak) something akin to the semen, with the form of the body. (Vol. II, p. 218f.) Nonetheless, the few pages which Telesio dedicated to the immortal soul do not open a path to metaphysical or theological theories. “ | componentOf Human; historicalDependence on God |
| Cosmos | “Just as the best mechanic creates an artefact which will work without interruption and default, so the power of the almighty divine artist is represented in a cosmos which is able to generate and to sustain itself without ever running the danger of corruption (see DRN book I, ch. X).” | historicalDependence on God |
| Thing | “Telesio’s vision of the genesis of nature is simple to the point of being archaic, yet at the same time astonishingly modern in the sense that he seems to have been one of the very first defenders of a theory of natural evolution without metaphysical or theological presuppositions. According to his De rerum natura, the only things which must be presupposed are passive matter and active force, the latter of which Telesio thought of as twofold, heat and cold.” | componentOf Cosmos |
| Human | “And just as there is no metaphysical difference between living and non-living bodies, there also does not exist a qualitative difference between animals and humans—in both, it is the same spirit which coordinates the functions and operations of the different bodily parts.” | subkind of Thing |
| Spirit | “According to Telesio, the soul [ie spirit] is a separate being, but not in the sense of the Platonists, who define it as an immortal essence acting as the governor and mover of the body during its embodied life. Telesio held the soul to be a specific part of the body, defining it as the spiritus coursing through the nervous system and having its main seat in the brain” | componentOf Human |
Sources
- Boenke, Michaela, “Bernardino Telesio“, The Stanford Encyclopedia of Philosophy (Winter 2018 Edition), Edward N. Zalta (ed.).
First published: 15/12/2022
