Aristotle (384-322 BC), in his work De Anima investigates the soul’s faculties and the relation between them. He sustains, that all living beings have soul, and constructs a hierarchical model of the types of souls:
| Faculty | Plant’s soul | Animal soul | Human soul |
| Nutrition | includes | includes | includes |
| Reproduction | includes | includes | includes |
| Perception | – | includes | includes |
| Desire | – | – | includes |
| Imagination | – | – | includes |
| Mind (intellect, nous) | – | – | includes |
“The reasons why this should be so are broadly teleological. In brief, every living creature as such grows, reaches maturity, and declines. Without a nutritive capacity, these activities would be impossible… So, Aristotle concludes, psychology must investigate not only perceiving and thinking, but also nutrition.”
The following UML Use Case diagram shows the main concepts in Aristotle’s philosophy of mind:

Use cases:
| Faculty | Use Case | Relations |
|---|---|---|
| NUTRITION | Use NUTRITION (UC7): “Mind includes the non-human animal level sense-perception, which includes the plant level nutrition.” | |
| REPRODUCTION | Use REPRODUCTION (UC8): “… any creature with perception will also have the ability to take on nutrition and to reproduce” | |
| PERCEPTION | Use TASTE, TOUCH, SMELL, HEAR, SEE (UC1-UC5) perception to recieve sensible species: “Aristotle claims that [sense] perception is best understood on the model of hylomorphic change generally: just as a house changes from blue to white when acted upon by the agency of a painter applying paint, so ‘perception comes about with <an organ’s> being changed and affected… for it seems to be a kind of alteration’. So in line with his general account of alteration, Aristotle treats perception as a case of interaction between two suitable agents: objects capable of acting and capacities capable of being affected.” Sensible species is the representation of the object in the sense-organs. | |
| PERCEPTION | Use COMMON SENSE (koine aisthesis) to unify and monitor 5 senses (UC6) | includes UC1-UC5, UC7, UC8 |
| MIND (or intellect) | Use MIND (intellect, nous) for knowing an understanding (UC9): Mind or intellect is a faculty posessed just by humans; it has 2 sub-types: Theoretical and Practical mind. “Human minds do more than understand, however. It is equally essential to the human being to plan and deliberate, to ponder alternatives and strategize, and generally to chart courses of action.” | includes UC6, UC12, UC14 |
| MIND (or intellect) | Use THEORETICAL MIND (sophia): from experience grasps of first principles (ta próta); generate Knowledge (epistemê) (UC10) | inherits from UC9 |
| MIND (or intellect) | Use PRACTICAL MIND (phronēsis) to initiate change (UC11): “desire and practical reason (De Anima iii 10, 433a17–19), though they do not work in isolation from one another. Rather, practical reason, broadly construed to incorporate the kind of image-processing present in non-human animals, is a source of movement when it focuses upon an object of desire as something desirable. So, practical reason and desire act corporately as the sources of purposive motion in all animals, both human and non-human (De Anima iii 10, 433a9–16), even though, ultimately, it is desire whose objects prick practical intellect and set it in motion (De Anima iii 10, 433a17–2).” | inherits from UC9; includes UC15 |
| MIND (or intellect) | Use MEMORY for storing and recollection of images (UC13). | |
| MIND (or intellect) | Create Experience (empiria) (UC12): “experience (empiria)—…a technical term in this connection, reflecting the point at which a single universal comes to take root in the mind” | includes UC13 |
| IMAGINATION | Use IMAGINATION (phantasia) to produce images (UC14): “Aristotle identifies imagination as ‘that in virtue of which an image occurs in us’, where this is evidently given a broad range of application to the activities involved in thoughts, dreams, and memories…” Aristotle regards the images used in cognitive processes in two ways: ● as having its very form in the mind (conformity), ● a mental image in the mind that naturally resembles the object (resemblance). | |
| DESIRE | Use DESIRE (orektikon) to initiate motion (UC15): “Aristotle concludes, there is a faculty of desire whose activities and objects are primarily, if not autonomously or discretely, responsible for initiating end-directed motion in animals. What animals seek in action is some object of desire which is or seems to them to be good.” |
Actors:
| ACTOR | DESCRIPTION | RELATIONS |
|---|---|---|
| Object in External World | An object in the external world. | UC1, UC2, UC3, UC4, UC5 |
| User of the Soul | A human person. | uses UC10, UC11 |
Observations:
- Aristotle in the analysis of the Soul uses the hylomorphic model (see in [1.3.5]) for explaining the unity of the body and soul, and the working mechanism of perception and mind.
- All living things have Soul, as their Form. Hence the Human Soul encompasses the faculty of mind (reason), which includes the non-human animal level sense-perception, which includes the plant level nutrition. Mind, sense-perception, and nutrition are the differentia specifica in Aristotle’s 10-fold categorization (see in [1.3.2]).
- The existence of the living things is teleological (see in [1.3.4]).
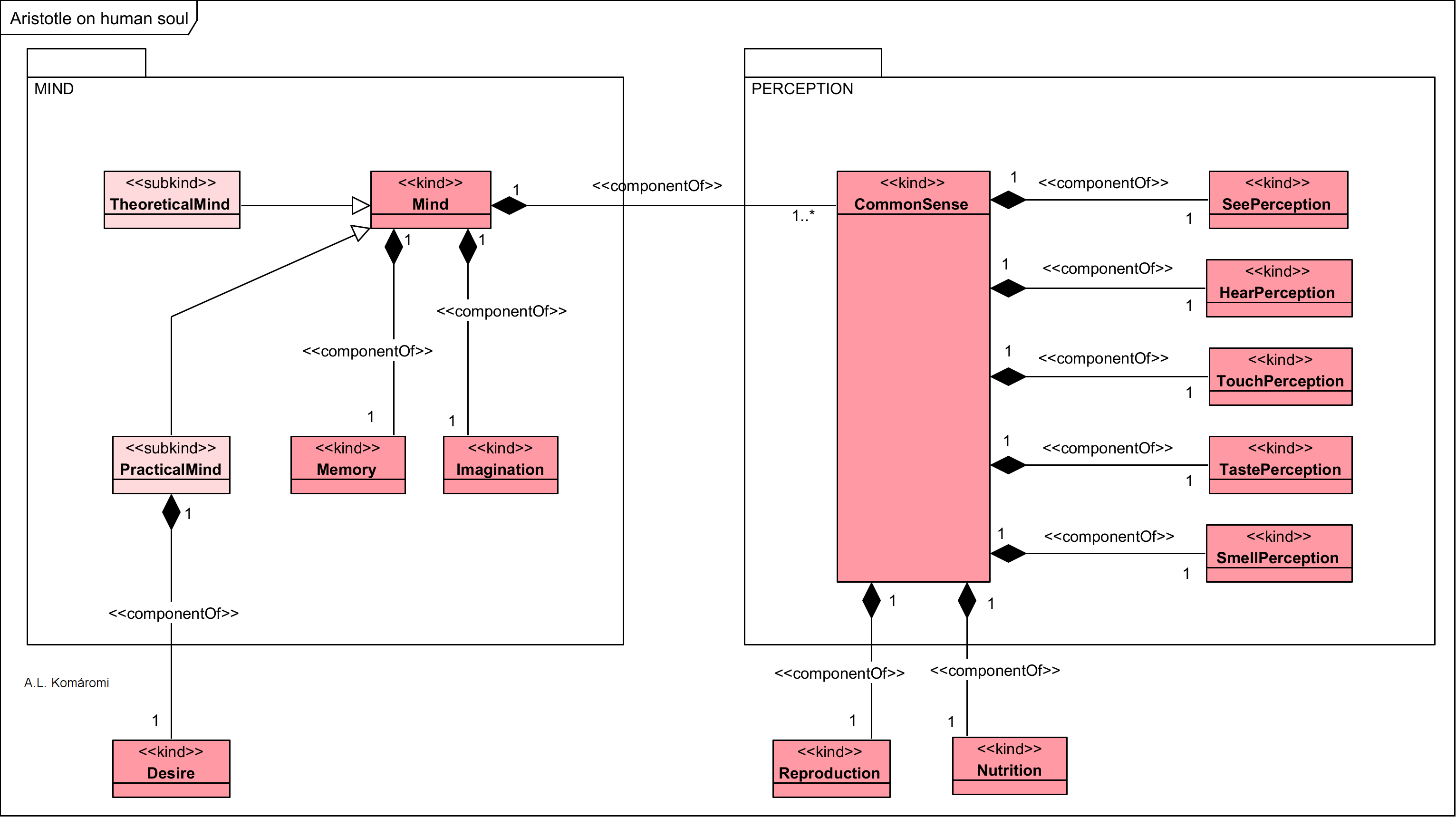
The following OntoUML diagram presents the main classes in Aristotle’s theory of soul:

Sources:
- All citations and more about the topic in: Shields, Christopher, “Aristotle’s Psychology“, The Stanford Encyclopedia of Philosophy (Winter 2016 Edition), Edward N. Zalta (ed.)
- Richard Sorabji, “Aristotle on demarcating the five senses”, Philosophical Review, 1971
First published: 11/4/2019
Updated: 16/4/2019: some use case relations changed
Updated: 27/4/2019: added 5 Senses and Common Sense
Updated: 14/7/2019: added reproduction
Updated: 10/8/2020
Updated: 8/6/2021
Updated: 30/11/2021 added OntoUML diagram

18 thoughts on “[1.3.6] Aristotle on the Soul and Mind”