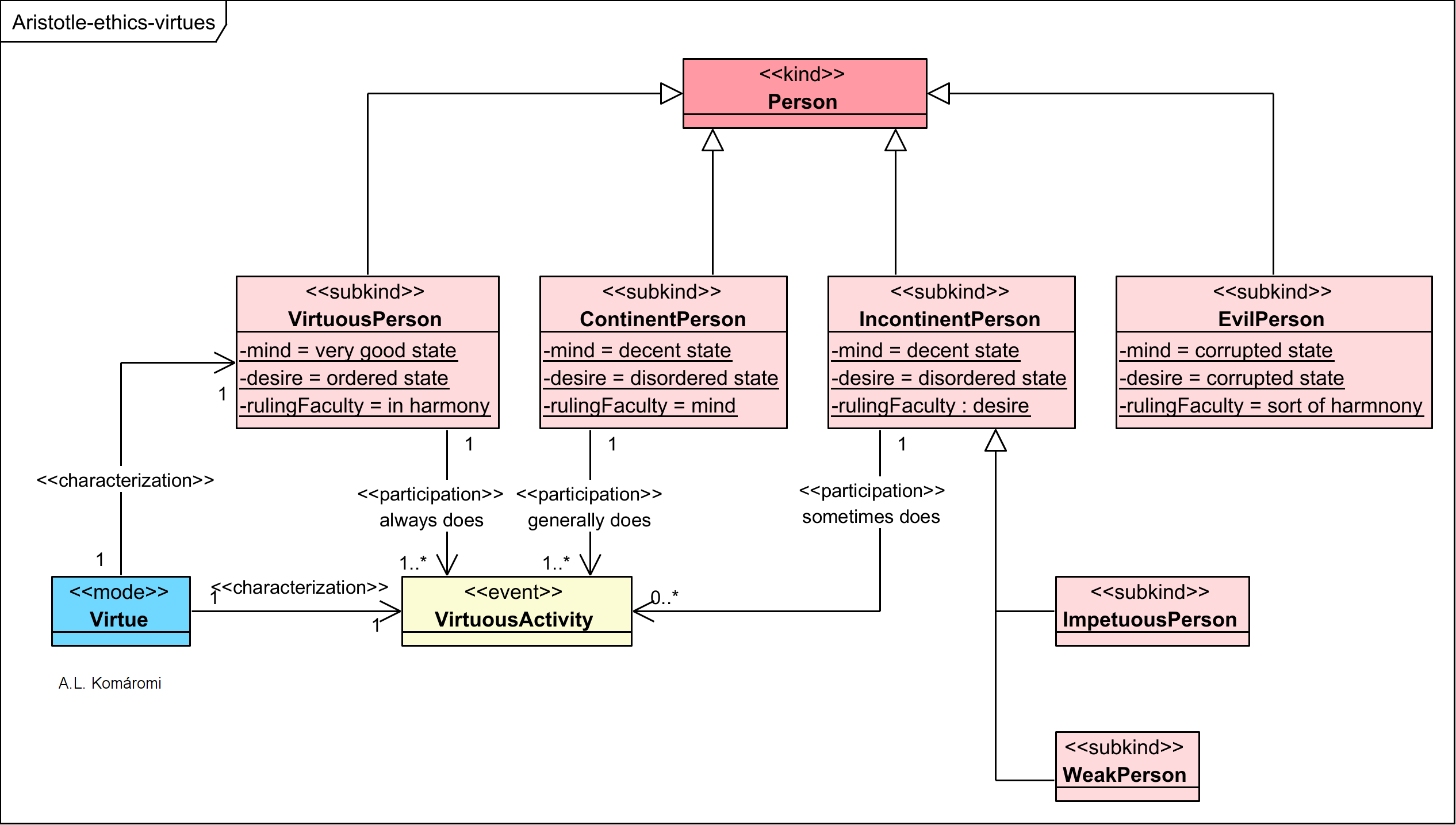
Aristotle (384-322 BC) in the Nicomachean Ethics writes about a personality typology grounded on the state of mind (rational part), and desire (affective part – see also [1.3.6]), and the power relation of these two faculties. Based on these main attributes, he defines four main types, and with further analysis, two sub-types of personalities.
The OntoUML diagram below presents the personality traits of Aristotelian ethics:

| Class | Description | Relations |
|---|---|---|
| Person | A human person | |
| VirtuousPerson | “Like anyone who has developed a skill in performing a complex and difficult activity, the virtuous person takes pleasure in exercising his intellectual skills. Furthermore, when he has decided what to do, he does not have to contend with internal pressures to act otherwise. He does not long to do something that he regards as shameful; and he is not greatly distressed at having to give up a pleasure that he realizes he should forego.” A virtuous person has his/her mind in a very good-, while desire in an ordered state. | subkind of Person; always does VirtuousActivity |
| ContinentPerson | “some are typically better able to resist these counter-rational pressures than is the average person. Such people are not virtuous, although they generally do what a virtuous person does. Aristotle calls them ‘continent‘ (enkratês) [person]” An incontinent person has his/her mind in a decent-, while desire in an ordered state, but mind rules desire. | subkind of Person; generally does VirtuousActivity |
| IncontinentPerson | “others are less successful than the average person in resisting these counter-pressures. They are ‘incontinent‘ (akratês) [person]… Aristotle distinguishes two kinds of akrasia: impetuosity (propeteia) and weakness (astheneia).” A continent person has his/her mind in a decent-, while desire in an ordered state, but desire rules mind. | subkind of Person; sometimes does VirtuousActivity |
| ImpetuosPerson | “the impetuous person [propeteia] does not go through a process of deliberation and does not make a reasoned choice; he simply acts under the influence of a passion. At the time of action, the impetuous person experiences no internal conflict. But once his act has been completed, he regrets what he has done. One could say that he deliberates, if deliberation were something that post-dated rather than preceded action; but the thought process he goes through after he acts comes too late to save him from error.” | subkind of IncontinentPerson |
| WeakPerson | “The person who is weak [astheneia] goes through a process of deliberation and makes a choice; but rather than act in accordance with his reasoned choice, he acts under the influence of a passion.” | subkind of IncontinentPerson |
| EvilPerson | “there is a type of agent [person] who refuses even to try to do what an ethically virtuous agent would do, because he has become convinced that justice, temperance, generosity and the like are of little or no value. Such people Aristotle calls evil [person] (kakos, phaulos). He assumes that evil people are driven by desires for domination and luxury, and although they are single-minded in their pursuit of these goals, he portrays them as deeply divided, because their pleonexia—their desire for more and more—leaves them dissatisfied and full of self-hatred.” | subkind of Person |
| Virtue | Aristotle distinguishes two kinds of virtue: “those that pertain to the part of the soul that engages in reasoning (virtues of mind or intellect), and those that pertain to the part of the soul that cannot itself reason but is nonetheless capable of following reason (ethical virtues, virtues of character).” | characterizes VirtuousPerson and VirtuousActivity |
| VirtuousActivity | “Aristotle asks what the ergon (“function”, “task”, “work”) of a human being is, and argues that it consists in activity of the rational part of the soul in accordance with virtue [virtuous activity]… consists in doing something, not just being in a certain state or condition. It consists in those lifelong activities that actualize the virtues of the rational part of the soul. (see [1.3.4])“ |
Sources
- All citations from: Kraut, Richard, “Aristotle’s Ethics”, The Stanford Encyclopedia of Philosophy (Summer 2018 Edition), Edward N. Zalta (ed.)
First published: 6/2/2019
Updated: 8/12/2021
