“An examination of Stoic ontology might profitably begin with a passage from Plato’s Sophist. There, Plato asks for a mark or indication of what is real or what has being. One answer which is mooted is that the capacity to act or be acted upon is the distinctive mark of real existence or ‘that which is.’ The Stoics accept this criterion and add the rider that only bodies can act or be acted upon. Thus, only bodies exist. So there is a sense in which the Stoics are materialists or – perhaps more accurately, given their understanding of matter as the passive principle (see below) – ‘corporealists’. However, they also hold that there are other ways of appearing in the complete inventory of the world than by virtue of existing. Incorporeal things like time, place or sayables (lekta, see below) are ‘subsistent’ – as are imaginary things like centaurs.”
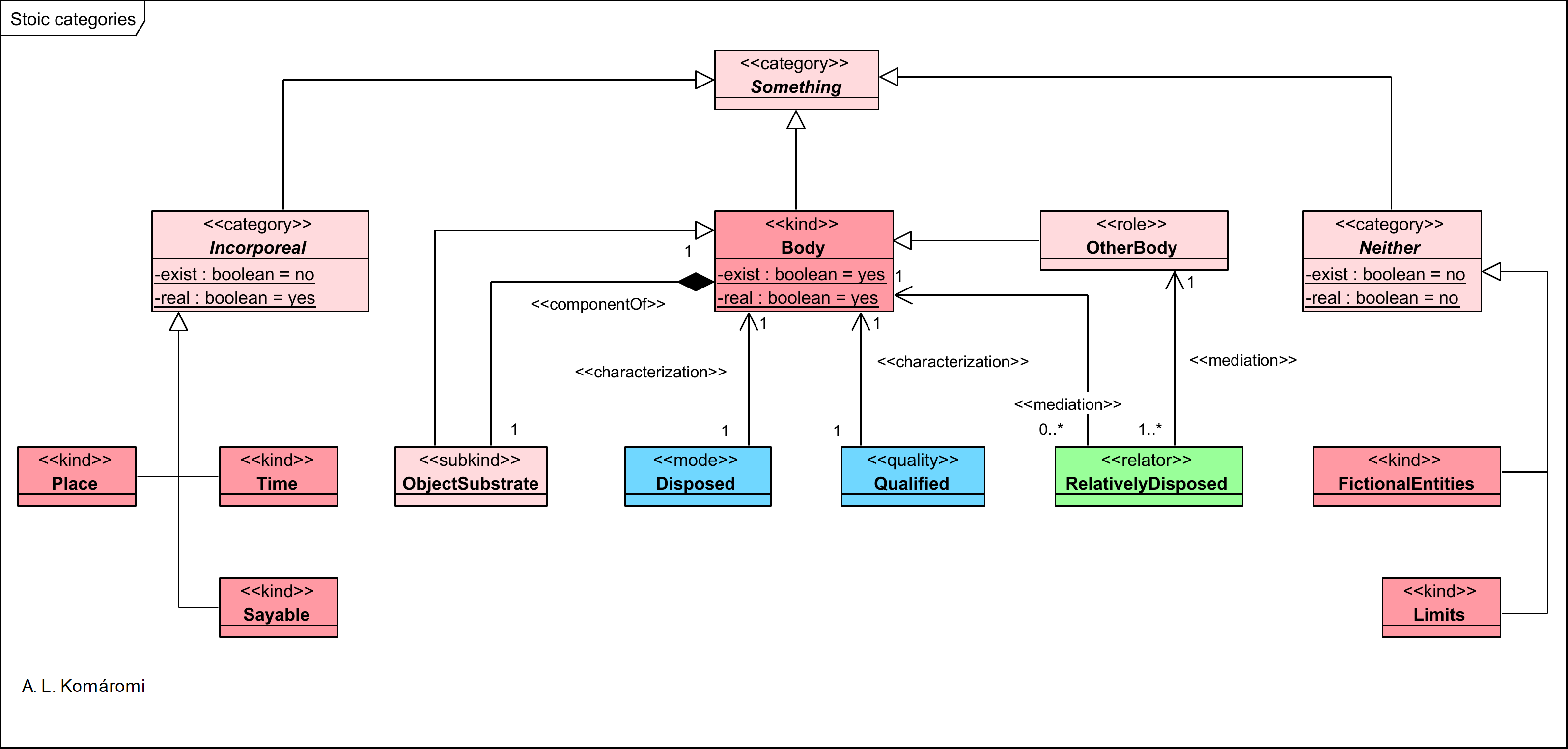
In this diagram I used OntoUML notation to present the main concepts of Stoic ontology:

Comment texts from Stoic Ontology from Peter Wyss.
| Class | Description | Relations |
|---|---|---|
| Something | “This is the highest ontological genus: to be something (τί, ti) is to be some particular thing. Notably, this excludes Platonic Forms, or universals: they are not-somethings (outina), and thus ontological outcasts.” | generalizes: Incorporeal; Body; Neither |
| Incorporeal | “These do not exist, but subsist (ὑφεστάναι, hyphestanai); yet they are real (ὑπάρχειν, hyparchein). We can think of them as conditions ‘without which the interaction of bodies in the world would neither be analysable nor intelligible” | generalizes: Sayable; Void; Place; Time |
| Place; Time; Sayable | Place, time, sayabl are incorporeals. | Place; Time; Sayable are subkidns of Incorporeal |
| Body | “Only bodies (σώματα, sômata) have being, or exist. Slogan: to exist is to have causal powers. Plato in the Sophist (247d–e): ‘Now, I say that what has some power to make something else into something, or to suffer the slightest, even once, this has real being. For I define being as nothing but power (δύναμις).’ The Stoic conception of existence is thus dynamic. Matter as such is passive, but bodies are not, since they are also infused by logos, which is active… only bodies can act or be acted upon ” | |
| Neither | can be: fictional entities (e.g. unicorns); limits | generalizes: FictionalEntity; Limit |
| ObjectSubstrate | “A dog as merely an object, something ‘out there’, a discrete portion of matter: a substance (οὐσία, ousia). As object, a dog is merely the potential bearer of qualities” | component of Body; subkind of Body |
| Disposed | A dog as a further differentiated qualified thing: as running, barking, brave. | characterizes Body |
| Qualified | “A dog as an object with certain qualities: bad breath, soft fur, dotted; can be qualified commonly as ‘dog’ or ‘furry’, or peculiarly as ‘Fido’.” | associated with Body, one to zero or many multiplicity |
| RelativelyDisposed | “A dog as an object in relation to other objects as owned by Jack, Rexs’ father winner at Crufts” | mediates Body and Other Body |
| OtherBody | the reference body of relatively disposed, e.g. Jack; father | role of Body |
Sources:
- All citations from: Peter Wyss, “Stoic Ontology“
- Baltzly, Dirk, “Stoicism“, The Stanford Encyclopedia of Philosophy (Spring 2019 Edition), Edward N. Zalta (ed.)
- Long, A. A. & Sedley, D. N. (1987). “The Hellenistic Philosophers”, Vol. 1 (p. 163). Cambridge: Cambridge University Press.
First published: 6/3/2019
Updated: 15/1/2022
Updated: 21/2/2022

12 thoughts on “[2.2.5] Stoic Ontology, Genus, Categories”