“Plotinus (204-270 AD) is considered to be the founder of Neoplatonism. Taking his lead from his reading of Plato, Plotinus developed a complex spiritual cosmology involving three foundational elements: the One, the Intelligence, and the Soul. It is from the productive unity of these three Beings that all existence emanates, according to Plotinus. The principal of emanation is not simply causal, but also contemplative. In his system, Plotinus raises intellectual contemplation to the status of a productive principle; and it is by virtue of contemplation that all existents are said to be united as a single, all-pervasive reality.”
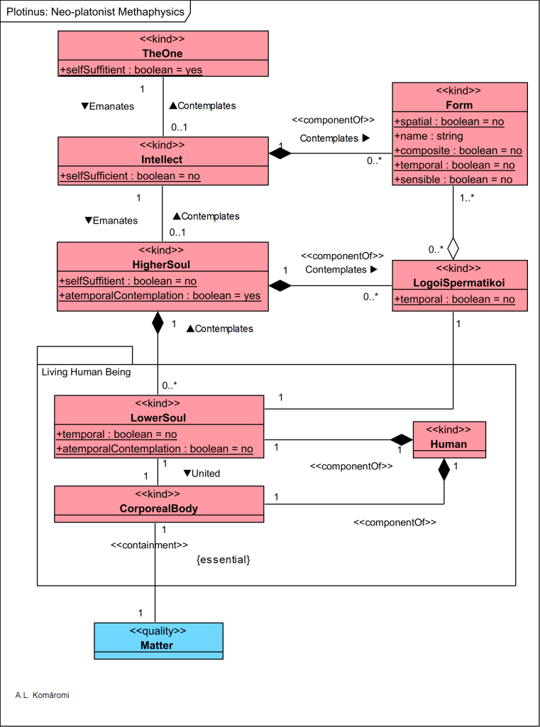
The following OntoUML diagram shows the main entities in the metaphysical scheme of Plotinus.

| Class/(Package) | Description | |
|---|---|---|
| TheOne_ TheGood | “the One, which is neither being nor essence, but the source, or rather, the possibility of all existence. In this capacity, the One is not even a beginning, nor even an end, for it is simply the disinterested orientational ‘stanchion’ that permits all beings to recognize themselves as somehow other than a supreme ‘I’…” | Is in 1:1 relation with the Intellect; |
| Intellect | “The Intelligence (Nous) is the true first principle — the determinate, referential ‘foundation’ (arkhe) — of all existents; for it is not a self-sufficient entity like the One, but rather possesses the ability or capacity to contemplate both the One, as its prior, as well as its own thoughts, which Plotinus identifies with the Platonic Ideas or Forms (eide)… The Intelligence may be understood as the storehouse of potential being(s), but only if every potential being is also recognized as an eternal and unchangeable thought in the Divine Mind (Nous). Plotinus states that “to think and to be are one and the same” | Existentially depending on the TheOne_ TheGood; contains a multitude of Forms(p). |
| Form | “The Ideas (Forms) reside in the Intelligence as objects of contemplation. Plotinus states that: “No Idea is different from The Intelligence but is itself an intelligence” | |
| HigherSoul | “The Soul, like the Intelligence, is a unified existent, in spite of its dual capacity as contemplator and actor. The purely contemplative part of the Soul, which remains in constant contact with the Intelligence, is referred to by Plotinus as the ‘higher part’ of the Soul” | 1:1 relation with Intellect; on which existentially depends. Contains LogoiSpermatikoi. |
| Logoi Spermatikoi | “through the contemplation of the One via the (Forms) Ideas, the Intelligence produces the logoi spermatikoi (‘seminal reasons’) that will serve as the productive power or essence of the Soul, which is the active or generative principle within Being.” | LogoiSpermatikoi are a combination of Forms (many:many – 0..*:1..* relation). |
| Human | “What Plotinus calls the “living being” (zoon) is what we would refer to, roughly, as the human being, or the individual possessed of a distinct personality. This being is the product of the union of the lower or active part of the soul with a corporeal body… Each “particular being” is the product, as it were, of an intelligence (a logos spermatikos)” | |
| LowerSoul | “that part which actively descends into the changeable (or sensible) realm in order to govern and directly craft the Cosmos, is the ‘lower part (of the Soul),’ which assumes a state of division as it enters, out of necessity, material bodies… Yet the lower (or active), governing part of the Soul, while remaining, in its essence, a divine being and identical to the Highest Soul, nevertheless, through its act, falls into forgetfulness of its prior, and comes to attach itself to the phenomena of the realm of change, that is, of Matter.” | Is part of the HigherSoul; associated with a CorporealBody. |
| CorporealBody | CorporealBody is part of the Matter, made of Matter. | |
| Matter | “Matter, for Plotinus, may be understood as an eternally receptive substratum (hupokeimenon), in and by which all determinate existents receive their form. Since Matter is completely passive, it is capable of receiving any and all forms, and is therefore the principle of differentiation among existents.” |
OBSERVATION: according to my sources Plotinus’s thinking about the granularity of Forms/Ideas is not clarified, meaning if there is a different Form for any specific Particular, like any human being or not. (E.g.: is there a separate Form for Socrates or not?).
To overcome this issue I set one-one multiplicity for the LogoiSpermatikoi-LowerSoul_IndividualSoul relation, presuming that the HigherSoul is the level where the individual LowerSouls for different LivingBeings are created; and I used many-many multiplicity for the Form-
LogoiSpermatikoi relation, supposing that the Intellect thinks in higher categories (e.g. Humans, Genders etc.)
You can find a related post about [1.2.1] Plato’s Forms here. It is interesting to observe the increased complexity of Plotinus’s system.
Sources:
- Edward Moore, Plotinus, Internet Encyclopedia of Philosophy
First published: 23/02/2019
- Updated: 03/07/2019 Diagram modified to OntoUML standard.
- Updated: 10/01/2022

7 thoughts on “[2.4.2] Plotinus: Neoplatonist Metaphysics”