St Thomas Aquinas ( “Doctor Angelicus”, 1225 – 1274 AD), in his book On The Divisions and Methods of the Sciences: Questions V and VI of his Commentary on the De Trinitate of Boethius, writes about a high-level division of sciences (see [4.9.4]), and explains the specific relation of theology to metaphysics, and broadly to other sciences:
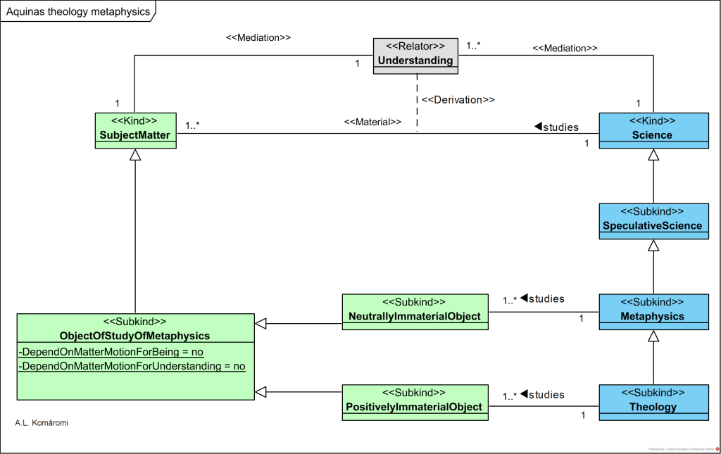
- The object of the study of metaphysics and theology are the immaterial objects, those whom being and understanding do not depend on matter and motion.
- Metaphysics studies the neutrally immaterial objects that can be found in matter and motion and positively immaterial objects, like being, substance, potency, form, act, one and many. These objects can be studied in principle by everyone upon reflection.
- Theology studies positively immaterial objects, like God, angels etc. Someone can study these objects with the help of revelation.
The following OntoUML diagram presents Aquinas’s explanation of the relation of theology to other sciences:

| CLASS | DESCRIPTION | RELATIONS |
|---|---|---|
| Science | “There are [..] two distinct classes of science: speculative science and practical science. Speculative sciences are those that contemplate truth whereas practical sciences are those that apply truth for some practical purpose. The sciences are then further distinguished through differentiating their various subject-matters.” | studies SubjectMatter |
| Understanding | “Working within the Aristotelian tradition, Thomas holds that something is understood when it is separated from matter and is necessary to thing in some respect. For instance, when we understand the nature of a tree, what we understand is not primarily the matter that goes to constitute the tree in question, but what it is to be a tree, or the structuring principle of the matter that so organizes it and specifies it as a tree rather than a plant. Furthermore, assuming our understanding is correct, when we understand a thing to be a tree, we do not understand it to be a dog, or a horse, or a cat. Thus, in our understanding of a tree, we understand that which is necessary for the tree to be a tree, and not of anything that is not a tree. Hence, our understanding of a thing is separated from its matter and is necessary to it in some respect. Now, what is in motion is not necessary, since what is in motion can change. Thus, the degree to which we have understood something is conditional upon the degree to which it is separated from matter and motion. It follows then that speculative objects, the subject-matter of the speculative-sciences, insofar as they are what are understood, will be separated from matter and motion to some degree. Any distinctions that obtain amongst speculative objects will in turn signify distinctions amongst the sciences that consider those objects; and we can find distinctions amongst speculative objects based upon their disposition towards matter and motion.” | relates between Science and SubjectMatter |
| SpeculativeScience | “Speculative sciences are those that contemplate truth […]” | subkind of Science; contemplates Truth |
| Metaphysics | “metaphysics or theology deals with those things that depend on matter and motion neither for their being nor for their being understood. […] As it is a purely rational science, not dependent on or presupposing the truths of revelation, metaphysics will be a study of the neutrally immaterial aspects of things, that is, a study of those modes of being that apply to all beings, whether they are material or immaterial. Such a study will be in accord with the Aristotelian conception of metaphysics as a study of being qua being, insofar as the neutrally immaterial apply to all beings and are not restricted to a certain class of beings. However, Thomas does not adopt the Aristotelian phrase (being qua being) as the subject-matter of metaphysics, he offers his own term. According to Thomas, ens commune (common being) is the proper subject-matter of metaphysics. Through an investigation of ens commune, an investigation into the aspects of being common to all beings, the metaphysician may indeed come to a knowledge of the causes of being and might thereby be led to the affirmation of divine being, but this is only at the end of the metaphysical inquiry, not at the beginning. Thus, metaphysics for Aquinas is a study of ens commune where this is understood as the common aspects of being without which a thing could not be; it does not presuppose the existence of divine being, and may not even be led to an affirmation of divine being (though Thomas of course offers several highly complex metaphysical arguments for the existence of divine being, but this should not be taken to be essential to the starting point of Thomistic metaphysics). Metaphysics then is a study of the certain aspects common to all beings; and it is the task of the metaphysician to uncover the aspects of being that are indeed common and without which a thing could not be.” | subkind of SpeculativeScience; studies NeutrallyImmaterial Object |
| Theology | “metaphysics or theology deals with those things that depend on matter and motion neither for their being nor for their being understood. […] According to Thomas, unaided human reason cannot have direct knowledge of the positively immaterial; this is because such things (God and angels) outstrip the human intellect’s capacity to know. Nevertheless, direct knowledge of the positively immaterial [theology] is possible, but this will not be on the basis of unaided human reason; it will require that the positively immaterial reveal themselves to us in some way, in which case direct knowledge of the positively immaterial will be dependent on some sort of revelation.” | subkind of Methaphysics; studies PositivelyImmaterial Object |
| SubjectMatter | “In order to ascertain the subject-matter of any particular science, Thomas distinguishes between the different intellectual operations that we use when engaged in some particular scientific endeavor. Broadly speaking, these fall into two categories: the speculative and the practical. Concerning some sciences, the intellect is merely speculative by contemplating the truth of some particular subject-matter; while concerning other sciences, the intellect is practical, by ascertaining the truth and seeking to apply. There are thus correspondingly two distinct classes of science: speculative science and practical science. Speculative sciences are those that contemplate truth whereas practical sciences are those that apply truth for some practical purpose. The sciences are then further distinguished through differentiating their various subject-matters.” | |
| ObjectOfStudy OfMetaphysics | ”there is a class of speculative objects [object of study of metaphysics] that depend on matter and motion neither for their being nor for their being understood.” | subkind of SubjectMatter |
| PositivelyImmaterial Object | “There are things that are immaterial [not depend on matter and motion or being and unerstanding] insofar as they are in themselves complete immaterial substances; God and the angels would be examples of such things. To give the latter a title, let them be called positively immaterial [objects]. ” | subkind of ObjectOfStudy OfMetaphysics |
| NeutrallyImmaterial Object | “On the other hand there are things that are immaterial insofar as they simply do not depend on matter and motion, but can nevertheless be sometimes said to be found therein. In other words, things of the latter category are neutral with respect to being found in matter and motion, and hence they are neutrally immaterial [objects]. St Thomas’s examples of the latter are: being, substance, potency, form, act, one and many; such things can apply equally to material things (such as humans, dogs, cats, mice) and, to some extent, to positively immaterial things. Thus, the neutrally immaterial seem to signify certain aspects or modes of being that can apply equally to material and to immaterial things.” The neutrally immaterial objects are in priciple knowable by everyone upon reflection. | subkind of ObjectOfStudy OfMetaphysics |
Sources
- All citations from: Kerr, Gaven : “Aquinas: Metaphysics”, Internet Encyclopedia of Philosophy
- McInerny, Ralph and John O’Callaghan, “Saint Thomas Aquinas”, The Stanford Encyclopedia of Philosophy (Summer 2018 Edition), Edward N. Zalta (ed.)
- The Cambridge Companion to Aquinas, CAMBRIDGE UNIVERSITY PRESS, Edited by Norman Kretzmann and Eleonore Stump, 2010
First published: 08/10/2020
