St Thomas Aquinas ( “Doctor Angelicus”, 1225 – 1274 AD), in his book Summa Theologiae, explains the structure of the human being and of the soul:
- Humans (like other living beings) have vital activities, like nutrition, growth, sense perception. Intellection is a specific human vital activity. Principles of life are explanations of the vital activities, e.g., eyes are the principle of sight.
- Human organs/body and soul are principles of life. The soul can not be reduced to the function of any organ/body.
- The human is a composition of body and soul, following the Aristotelian hylomorphic structure (see [1.3.7]).
- The human soul is the substantial form (see [4.9.1]) of the human.
- The human soul is incorporeal, subsistent, and immortal.
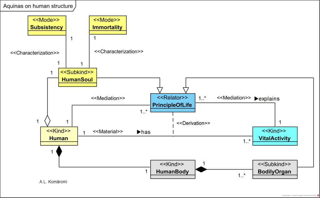
The following OntoUML diagram presents Aquinas’s explanation of the structure of the human being:

| Class | Description | Relations |
|---|---|---|
| Human | A human being, rational animal. | has VitalActivity |
| HumanBody | A human body. | is exclusive part of Human |
| BodilyOrgan | “Of course, eyes must be included in a correct explanation of vision – and, he might have said, skin in the explanation of touch, roots or stomachs in explanations of growth, and so on. That is, vital activities typically do have bodies [BodilyOrgans] among their principles. And since a principle of a particular vital activity may indeed be considered a principle of life (although only in that particular respect and to an appropriately restricted extent), it may be granted that some bodies-such as a living animal’s normal eyes – are principles of life. It is in that special, limited sense that the ancient materialists were on the right track. But no one, Aquinas thinks, would call an eye (or a root, or a stomach) a soul. So, he says, some principles of life clearly are bodies, but those that are aren’t souls.” | is PrincipleOfLife; is exclusive part of HumanBody |
| HumanSoul | “In order to inquire into the nature of the soul, we have to presuppose that [human] ‘soul’ (anima) is what we call the first principle of life in things that live among us; for we call living things ‘animate’ [or ‘ensouled’], but things that are devoid of life ‘inanimate’ [or “not ensouled”] (Aquinas, Summa Theologiae) “Therefore, the first principle of life in a living body, its soul, is no bodily part of that body, but rather its form, one of the two metaphysical parts of the composite of matter and form that absolutely every body is. […] Aquinas thinks of the human soul not as three nested, cooperating substantial forms, however, but as the single form that gives a human being its specifically human mode of existence, including potentialities and functions, from its genetic makeup on up to its most creative talents. […] We have already seen Aquinas arguing that no soul considered as the ultimate (or first) intrinsic principle of a corporeal creature’s vital activities can be identified with anything corporeal. And since he here expressly identifies the soul of a human being with the principle of the distinctively human vital activity of intellection, we could have anticipated his claim that that principle must be incorporeal. Like the human hand, the human soul is in the human being not as heat is in a coal but as a part is in a whole, and so it is ‘capable of subsisting on its own’ […] the soul’s status is subtler and loftier than the hand’s. […] unlike the hand or any other bodily part of the rational animal, the human soul ‘as the [substantial] form of the body has the role of fulfilling or completing (perficiens) the human species’ – that is, the soul is not only the rationality but, indeed, the full rational animality of the human body, specifying that corporeal thing as a human being. Without the soul that body is a corpse, which can be called a human body only equivocally.” | is PrincipleOfLife; is part of Human |
| Subsistency | “he reveals not only what distinguishes human beings from all other animals but also what makes the human soul peculiar: its status as ‘subsistent,’ a necessary condition for its existing apart from the body whose form it is. […] According to Aquinas, the subsistence of the human soul follows from this strong thesis of its incorporeality. The vital activity of intellective cognition, which distinguishes the human soul from all other terrestrial souls, is one that it performs ‘oil its own (per se), in which the body does not share,’ not even to the extent of supplying an organ for the activity. But nothing can operate on its own in this strong sense except something ‘that subsists on its own.’ A glowing coal, which does subsist on its own, can warm something else; but heat, an accidental form whose real existence is utterly dependent on its occurring in some matter, is just for that reason incapable of warming anything on its own. The human soul, therefore, is ‘something incorporeal and subsistent’ (ST Ia.75.2c).” | characterizes HumanSoul |
| Immortality | “Aquinas’s subsistence thesis, which clearly is incompatible with materialism of any sort, brings with it both an advantage and a difficulty for his theory of the soul. On the positive side, it establishes a necessary condition of immortality: if the distinctively human, personal aspect of the human animal is something incorporeal and subsistent, biological death need not be the death of the person. The human soul’s subsistence on its own is the philosophical basis for a reasoned account of personal immortality.” | characterizes HumanSoul |
| PrincipleOfLife | Principles of life (principia) are explanations of vital activities. | relates Human with VitalActivity; (explains VitalActivity) |
| VitalActivity | “the presence in living things of certain distinctive activities, which, because they naturally imply life (vita) at some level or other, are called “vital” [activities]– for example, growth or cognition.” |
Sources
- All citations from: The Cambridge Companion to Aquinas, CAMBRIDGE UNIVERSITY PRESS, Edited by Norman Kretzmann and Eleonore Stump, 2010
- Kerr, Gaven : “Aquinas: Metaphysics”, Internet Encyclopedia of Philosophy
- McInerny, Ralph and John O’Callaghan, “Saint Thomas Aquinas”, The Stanford Encyclopedia of Philosophy (Summer 2018 Edition), Edward N. Zalta (ed.)
First published: 15/10/2020
