Tommaso Campanella (Stilo, 1568–Paris, 1639) wrote about the natural religion. He “has no doubt that religion, whether true or false, is the primary and most powerful unifying force in the political body, in that it rules over souls and brings them together, and that all other ties between human beings depend on it”:
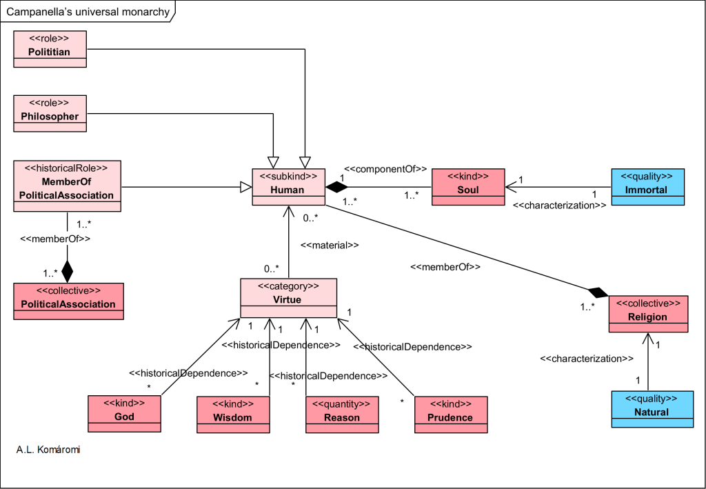
- Human a is member of a political association (a role).
- A human is member of political association (member of).
- Philosopher and politician are human roles.
- The soul is component of human, solul is immortal.
- Human is member of religion. and religion is natural.
- Human historically depends on virtue.
- Virtue historically depends on God, wisdom, prudence, and reason.
The following OntoUML diagram on the universal monarchy

| Class | Description | Relations |
|---|---|---|
| Religion | “Appealing to biblical texts, Campanella maintains that the Spanish sovereign can aspire to the monarchy of the world if he takes inspiration from the model of Cyrus, invested by God, as Isaiah (45.1) confirms, with the mission of liberating the Church from infidels and of bringing together all peoples under a single faith For the Catholic king the only practical way of achieving his own universal plans is through a firm accord with the Church and with the pope, following the example of Constantine and Charlemagne. Campanella further stresses that religion is the most powerful bond of political unity. Machiavelli, too, had emphasized the strength of this bond, when analyzing the events of the Roman Republic, but then had condemned the Christian religion as a cause of weakness, strife and divisions. Campanella has no doubt that religion, whether true or false, is the primary and most powerful unifying force in the political body, in that it rules over souls and brings them together, and that all other ties between human beings depend on it. […] The remaining chapters of the first part are devoted to demonstrating that religion is natural and inherent in every aspect of nature, which is the expression of divine craftsmanship. From the axiom of the existence of God as Reason and Wisdom diffused in every aspect of reality derive corollaries concerning the “vestiges” of the Trinity that shine forth in every natural entity; the rationality of the Incarnation; the influence of providence on the world, which is the theater and effigy of the divinity, not a dark labyrinth of suffering; the non-existence of death and the relativity of evil, which is connected to non-being, itself necessary in order to distinguish between things; the deep solidarity of human beings with nature but at the same time their inherent divinity and eminence that enables them to elevate themselves to a higher world. | is natural |
| Natural | “religion is natural and inherent in every aspect of nature” | |
| Political Association | Here another key element in Campanella’s thought comes into play: the return to nature. Political associations, like all other natural entities, are living organisms. | |
| Human | Philosopher and politician are human roles, and humans are members of political associations. | memberOf Religion |
| Politician | “setting out the different ways of dealing with religion. From the outset, two figures take center stage and come face to face as the heroes and villains of the story: philosophers and politicians. The latter deny God and his providence, maintaining that all religions are political in origin. Such doctrines, based on self-love, are extremely difficult to eradicate and constitute the plague of every age, since their supporters refuse to engage in any dialogue, closed within the arrogant certainty of possessing the truth.” | role of Human |
| Philosopher | “Diametrically opposed to them are the philosophers, who believe that there is only one true and certain truth, that is natural and common to all. Uncertain when it comes to supernatural dogmas, they live in a virtuous manner in conformity with nature. Without doing harm to anyone, they endeavor to accomplish works that are honest and beneficial to the human race. Since they have no desire for honors or wealth, “they live content with little and enjoy contemplation, and they have more esteem for themselves than for a king or a pope or a monarch.”” | role of Human |
| Virtue | Virtue, like prudence, reason, wisdom | historically depends on |
| Prudence | “The main task of political action will therefore be to promote the most effective union among its members. The virtue specific to this activity is prudence, which has the job of reinforcing natural bonds and coming up with unifying techniques designed to strengthen the ties of individuals with the whole, of integrating unlike with like and of attenuating the most violent conflicts, so that the result is the correct functioning and prosperity of the entire organism. When he speaks of prudence, Campanella insists on distinguishing it from Machiavellian cunning and from “reason of state,” drawing on various clever and subtle contrasts and distinctions. While prudence is an instrument of organic unity, cunning and reason of state are nothing but techniques designed to affirm individualistic egoism and, for this reason, are doomed to failure, as is amply demonstrated by the tragic end of Machiavellian heroes, whose successes are revealed to be merely apparent or ephemeral, or by the sad life of tyrants, constantly plagued by suspicions and fears” | historically depends on |
| Reason; Wisdom | “The remaining chapters of the first part are devoted to demonstrating that religion is natural and inherent in every aspect of nature, whichis the expression of divine craftsmanship. From the axiom of the existence of God as Reason and Wisdom diffused in every aspect of reality derive corollaries concerning the “vestiges” ofthe Trinity that shine forth in every natural entity; the rationality of the Incarnation; the influence of providence on the world, which is the theater and effigy of the divinity, not a dark labyrinth ofsuffering; the non-existence of death and the elativity of evil, which is connected to non-being, itself necessary in order to distinguish between things; the deep solidarity of human beings with nature but at the same time their inherent divinity and eminence that enables them to elevate themselves to a higher world.” | historically depends on |
| God | “The first cause, that rules and governs the others and that is always present, even if in hidden ways, in all historical events is, of course, God.” | historically depends on |
| Immortal | Next comes the vexed problem of the immortality of the soul, a certainty arrived at by paths that are different from those of the Aristotelian tradition and that insist on the distinctiveness of humans as the sole beings able to transcend their own natural limits and gain awareness of their relationship to the infinite. In the ninth chapter Campanella reaffirms, against any skeptical position, that the existence of many false religions is not a sufficient reason for concluding that all religions are fundamentally false, just as the lack of skill on the part of many doctors does not demonstrate the falsity of medicine. If it is true that there are differences between the various religions, with their distinctive rites and supernatural beliefs, it is also true that “human beings have a natural inclination toward justice and toward living within a religion” and that religion is part “of the law of nature”. A confirmation that religion is natural is provided by the fact that it is the indispensable foundation and connective tissue of every political organization, which would not be able to survive and would dissolve without religion. The central chapters then attempt to prove that positive laws are nothing but special cases of the same primary law of nature, since if they are reasonable and just, they participate in the Divine Word, source of all rationality and all virtue. If there is only one natural law and it depends on the unique eternal law, all humans, if they live according to reason, are implicitly and explicitly Christians. Christianity is not one sect among many, but rather, as the explication of the Word, coincides with natural religion, completed and perfected by supernatural beliefs, dogmas and ceremonies that are not alien to rationality and to nature. Christianity, whether on account of its simplicity and the universality of its moral message or because its ceremonial apparatus completes and perfects nature, turns out to be the religion that is most in conformity with nature and, consequently, opens up the possibility of a confluence of all beliefs in one universal religion common to all peoples. |
Sources
- Ernst, Germana and Jean-Paul De Lucca, “Tommaso Campanella“, The Stanford Encyclopedia of Philosophy (Summer 2021 Edition), Edward N. Zalta (ed.)
First published: 5/2/2023
