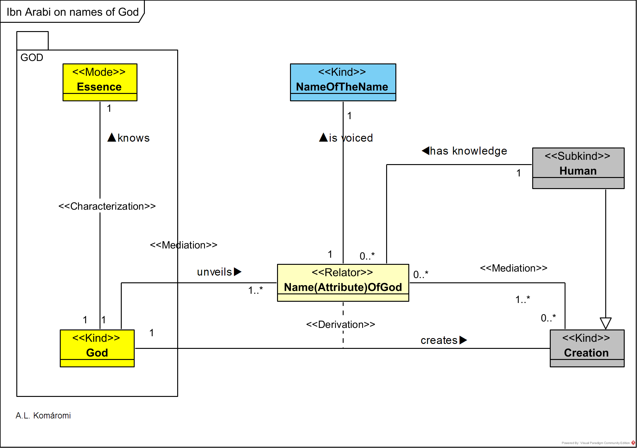
Sufi and Philosopher Ibn ‘Arabî (1165–1240 AD) in its work “The Meccan Openings” (al-Futûhât al-makkiyya) presented a worldview, where:
- The Essence of God is known just for itself and remains unknown for us, humans.
- However, God unveils its names and attributes, through its creations, which are the manifestations (tajallī) of its different divine Names.
Ibn Arabi’s metaphysics is presented in the following OntoUML diagram:

| Class | Description | Relations |
|---|---|---|
| God | God, the Real (al-haqq) | |
| Essence | God “in itself, in its very Essence (dhât), is known only to itself.” | characterizes God |
| Name(Attribute) OfGod | “The Koran often speaks of God’s ‘names’ (asmâ’), and it mentions a good number of them—not ‘ninety-nine’, as is traditionally said, but anywhere between seventy and twice as many, depending on the criteria used in counting. The names, which are often called ‘attributes‘ (sifât). […] What we know from the names is that ‘He/She’ is merciful, knowing, alive, and so on, but in itself the Essence remains unknown. Each name designates a specific quality that becomes manifest the moment there is talk of the Real (al-haqq) and creation (al-khalq). Hence Ibn ‘Arabî says that the divine names can properly be called relations (nisab) [between God and Creation].” The Names of God are realities in divinis God unveils (kashf). | relates between God and Creation |
| NameOfTheName | Names of the names (asmâ’ al-asmâ’), are the names of God voiced in human language. | is Name(Attribute) OfGod voiced |
| Creation | God’s creations | |
| Human | “Human beings in any case have the potential to know all names, but not the Essence named by the names. About that one can only know ‘that it is’ (the fact of its existence), not ‘what it is’ (its quiddity). Inasmuch as the names correspond to the Essence, their meanings remain unknown, so they are simply markers of transcendence or ‘incomparability’ (tanzîh). Inasmuch as they denote an added quality, such as mercy, knowledge, life, forgiveness, or vengeance, they indicate God’s immanence or “similarity” (tashbîh).” | is subkind of Creation; has knowledge of Name(Attribute) OfGod |
Sources
- Chittick, William, “Ibn ‘Arabî”, The Stanford Encyclopedia of Philosophy (Spring 2020 Edition), Edward N. Zalta (ed.)
- Andi Herawai, “Concerning Ibn ‘Arabi’s Account of Knowledge of God (Ma‘rifa) al-Haqq”, KANZ PHILOSOPHIA, Volume 3, Number 2, December 2013
First published: 23/04/2020
